功能要点
功能要点
库存管理大师介绍:
预测+补货整体逻辑
通过历史销量拟合分布后,根据订单满足率的需求进行动态安全库存的计算,并结合单级或多级补货模型生成补货建议
功能要点
库存管理大师介绍:
补货算法计算步骤
结合补货参数,系统自行进行补货点和补货量的计算,并在约束中进行校验和在寻源中进行优化后,输出补货建议
功能要点
库存管理大师介绍:
铺货关系和调拨关系配置
铺货关系和调拨关系灵活配置,根据业务运营需要可随时调整仓网结构,无缝适配业务变化,支持业务发展
功能要点
库存管理大师介绍:
仓网关系配置
根据业务运营需要可灵活从商品+仓和商品+工厂维度配置货品供应网络结构,无缝适配业务变化,支持业务发展
功能要点
库存管理大师介绍:
库存策略配置
根据业务属性,由高到低进行差异化库存策略配置,
直至SKU+仓库维度
功能要点
库存管理大师介绍:
调拨策略配置
在SKU+仓库维度灵活配置、管理和调整调拨策略,快速便捷地支持业务调整和突发事件
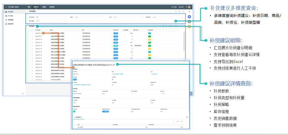
功能要点
库存管理大师介绍:
补货建议
系统结合共识预测和库存策略,自动输出补货建议,并透明化补货建议的计算逻辑
功能要点
库存管理大师介绍:
库存KPI仿真
对库存指标预期达成情况进行多维度把控,实现对库存结果的事前管控
功能要点
库存管理大师介绍:
库存预警
周期性自动同步各仓库存数据,监控各仓库存水位和库存效期,根据所配置的业务规则对(潜在)库存问题进行预警
功能要点
方案总结:
补货与库存KPI仿真 – 根据业务属性差异化库存策略,预知补货效果
根据业务属性,多维度配置差异化的库存策略,并对生成的补货建议进行仿真,对库存风险做到事前管控
典型案例
BYD集团
新能源
BYD集团
比亚迪是一家致力于“用技术创新,满足人们对美好生活的向往”的高新技术企业。比亚迪成立于1995年2月,经过20多年的高速发展,已在全球设立30多个工业园,实现全球六大洲的战略布局。比亚迪业务布局涵盖电子、汽车、新能源和轨道交通等领域,并在这些领域发挥着举足轻重的作用,从能源的获取、存储,再到应用,全方位构建零排放的新能源整体解决方案。比亚迪是香港和深圳上市公司,营业额和总市值均超过千亿元。
惠州德赛蓝微电子有限公司
新能源
惠州德赛蓝微电子有限公司
惠州市蓝微电子有限公司是深圳市德赛电池科技股份有限公司(股票简称"德赛电池",股票代码"000049")的下属企业。公司于2002年成立,是为客户提供移动电源管理系统与移动动力控制系统的专业服务商,主要从事移动电源管理和移动动力控制技术产品的研发、制造和销售。公司与国际、国内一线品牌智能手机企业均有稳固的合作关系,除大力发展中型电源管理和智能控制业务外,于2015年发起并控股成立了新的子公司——蓝微新源,正式进军汽车电源系统领域。
珠海冠宇电池股份有限公司
新能源
珠海冠宇电池股份有限公司
欣旺达电子股份有限公司
新能源
欣旺达电子股份有限公司
1997年,欣旺达在深圳创立。历经二十余年,公司发展成为全球锂离子电池领域的领军企业,形成了3C消费类电池、智能硬件、电动汽车电池、储能系统与能源互联网、智能制造与工业互联网、第三方检测服务六大产业群,并致力于为社会提供更多绿色、快速、高效的新能源一体化解决方案。
广东嘉士利食品集团有限公司
食品
广东嘉士利食品集团有限公司
嘉士利(股票代码:1285.HK)集团旗下有广东嘉士利食品集团有限公司、河北邢台嘉士利食品有限公司、开平市康力食品有限公司和江苏嘉士利食品有限公司、江门市嘉士包装印刷科技有限公司、以及集团商务配套的四星级广东三埠假日酒店有限公司等6家子公司,拥有广东开平、台山、江苏、山东和河北等5大生产基地。集团土地总面积20多万㎡,建筑面积超10万㎡。拥有从意大利、奥地利、英国、日本等国家引进的国际、国内先进水平的饼干生产设备和技术,具有年生产饼干6万吨的生产能力,各类食品专业技术、经营管理、营销管理专业人才300多名,员工超2000人,固定资产超5亿元。是“广东粮”的杰出代表,开平市食品工业主要支柱企业和纳税大户。
甘源食品股份有限公司
食品
甘源食品股份有限公司
甘源食品股份有限公司,成立于2006年,2012年迁址至萍乡市经济技术开发区生物医药食品工业园,是一家豆类、果仁类休闲食品的专业性研发、生产和销售为一体的公司。主要产品包括蚕豆、瓜子仁、青豆、花生、炒米、豆类等传统炒货产品和以腰果、夏威夷果为代表的高档坚果产品,口味包含香辣、麻辣、椒盐、原味、焦糖、肉松、酱汁牛肉等传统口味以及蟹黄味、紫薯味、韩式泡椒、韩式烤肉、蜂蜜黄油、老醋、蒜香等新式口味。
鮮活果汁有限公司
食品
鮮活果汁有限公司
TTI创科集团-东莞创机电业制品有限公司
电动工具
TTI创科集团-东莞创机电业制品有限公司
创科集团成立于1985年,是高级家居装修工具及建筑工具的世界级供应商之一,拥有多个信誉卓著的品牌,并肩负不断开拓创新及保证产品优秀质量的承诺。到2006年为止,TTI在全球雇员超过20000人。TTI设计、生产及销售电动工具、户外园艺工具、地板护理产品、太阳能照明、激光及电子量度仪等全系列产品。旗下品牌包括Milwaukee, AEG及 Ryobi电动工具及配件, Ryobi及 Homelite户外园艺工具,以及 Hoover, Dirt Devil和Vax地板护理产品
江门德邑大卫浴有限公司
卫浴行业
江门德邑大卫浴有限公司
德邑大的厂内生产能力包含了铜锭、铜条的材料制造;龙头本体的低压铸造、重力铸造;铜件的热锻造;铜板件的油压冲制;锌合金件的压铸与铸造;塑胶射出;及弯管焊接工艺;后段多轴专用机的加工;铜件的cnc精密加工;cnc的铸件本体外型开皮;自动化的抛光;及自动化的pvd、电镀、烤漆等各种颜色的表面处理;以至于最后产品组装及检测一贯化的在厂内完成。
日丰企业集团有限公司
卫浴行业
日丰企业集团有限公司
在卫浴领域,日丰建立了卫浴五金、浴室柜、淋浴房、陶瓷洁具等现代化的研发与制造中心,配备国内外先进的生产线,卫浴产销处于国内行业前列
提供完整SCP+APS系统落地解决方案